Getting a model to answer 10 inference requests concurrently is tricky but simple enough; getting it to handle 2,000 engineers hitting a coding assistant with long contexts, all day, without runaway costs, is where teams stall. A working endpoint is only the beginning. Teams need to identify the supporting hardware and wire up the right components—serving, scaling, observability, and cost guardrails—so the deployment can support expected SLAs and SLOs under real, sustained load.
DigitalOcean already offers Serverless Inference on the DigitalOcean AI Platform: a fast path to models from OpenAI, Anthropic, Meta, or other providers, with minimal setup and token-based pricing. This offering works well for many use cases. However, when you need your own weights, predictable performance on dedicated GPUs, and economics that favor sustained, high-volume token generation over pay-per-token bursts, a different approach makes sense
Dedicated Inference, our managed LLM hosting service on the DigitalOcean AI Platform, fills that gap.
Dedicated Inference deploys and operates an opinionated inference stack on dedicated GPUs, with Kubernetes-native orchestration under the hood. You interact through the control plane and APIs you already use in the DigitalOcean ecosystem; the data plane exposes public and private endpoints so applications inside, or outside, your VPC can call your models securely.
The service is designed to collapse a vast combinatorial space—GPU SKUs, runtimes, routers, autoscaling policies—into guided defaults so teams hit production milestones faster than DIY stacks, while retaining knobs that matter for model serving: replicas, scaling behavior, and advanced optimizations as you roll out your product roadmap.
Every managed product draws a line between operator-owned and customer-owned concerns. Dedicated Inference aims to put day-two operations—cluster lifecycle integration, ingress, core serving and routing components, and the glue between them—on the platform side, while leaving model choice, capacity, and workload-specific tuning with you.
Typically platform-managed:
In your hands:
Dedicated Inference builds on industry-standard building blocks so customers benefit from community momentum and continuous improvement:
This combination reflects a deliberate choice: meet customers where they are today (OpenAI-compatible APIs, familiar GPU offerings on DigitalOcean) while staying aligned with where the ecosystem is moving on routing, replication, and scale-out inference.
For readers who want more depth on why LLM routing differs from classic load balancing—and how prefix cache awareness changes the game—see our article on Load Balancing and Scaling LLM Serving.
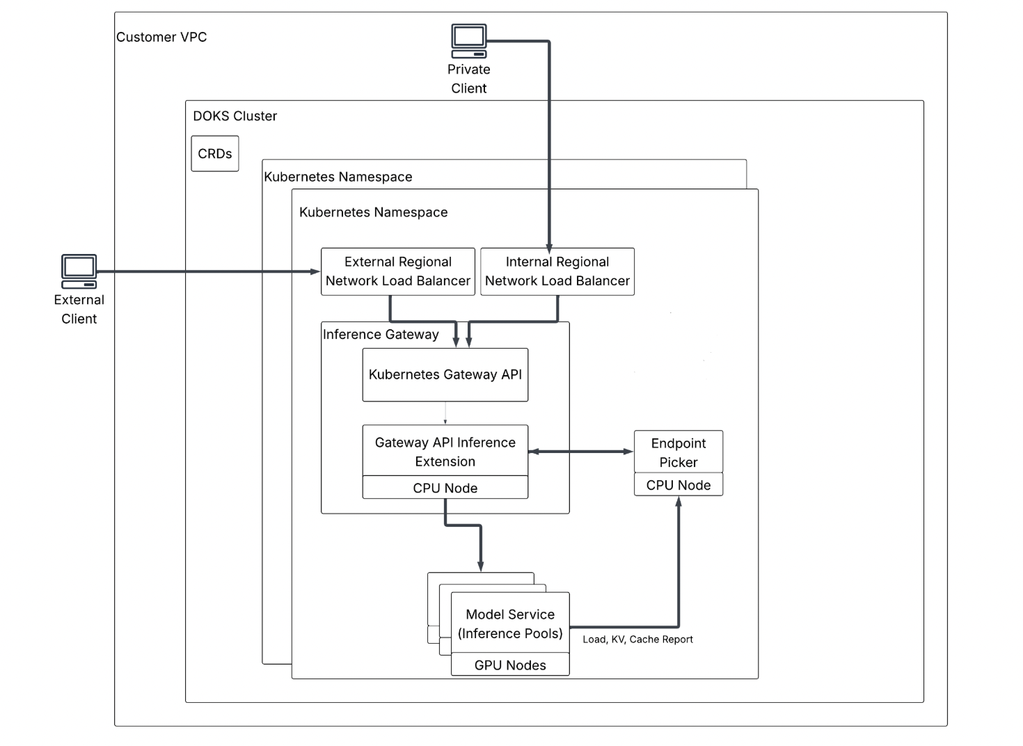
The system design separates a control plane (how endpoints are created, updated, listed, and deleted) from a data plane (how chat/completions request traffic reaches your models). That mirrors the management requests, which take a path built for regional placement and durable lifecycle work. Inference requests take a direct, low-latency path in front of your GPUs.
What does “control plane” mean here? In this split, the control plane is everything that handles management traffic: management rpc for Dedicated Inference endpoints, plus the durable bookkeeping that turns your declared intent into running DI infrastructure. It is separate from the data plane, which is the hot path for inference (chat/completions-style) requests once an endpoint is healthy.

Central API layer: Requests originating from the DigitalOcean Cloud UI, automation workflows, or the public API are routed through a centralized API layer first. This layer maintains the mapping of endpoint ownership by region and transparently forwards each request to the appropriate regional backend. This design follows a multi-region fan-out model, where regional endpoints are addressed using stable identifiers.
Regional Dedicated Inference service: Each region operates a control-plane service responsible for the full lifecycle management of instances within its scope. This includes persisting the desired state, reconciling it with the observed state, advancing lifecycle status (e.g., creating → active), and enqueuing the workflows that provision or mutate the underlying infrastructure. In this context, lifecycle refers to the state machine governing transitions from requested to running and reachable. An instance represents the managed inference deployment as a whole—encompassing both its control-plane record and the associated backing resources.
Separate worker-style components perform integrations that need retries, backoff, and idempotency—calling the Kubernetes API, watching object status, and publishing lifecycle updates back to the core service. This is similar to the reconciler pattern familiar from Kubernetes operators: observe desired state, act, repeat until reality matches intent. Use case: transient API errors or slow node startups do not wedge the user-facing API; the system keeps trying and surfaces a clear status instead of a half-applied state
DigitalOcean Kubernetes and capacity: The platform first helps ensure that sufficient DigitalOcean Kubernetes capacity is available within the target VPC, attaches the required GPU and supporting CPU node capacity, rolls out the managed inference stack (gateway and model workloads), and creates regional network load balancers for public and private endpoints.

Client Contract & Endpoint connectivity: Once an endpoint is active, clients send OpenAI-compatible API requests (for example, HTTPS to /v1/chat/completions-style routes). Your public endpoint FQDN resolves to an external regional network load balancer (L4); your private endpoint resolves to an internal regional network load balancer, so the same inference stack can be reached from the public internet or stays on your private VPC network. In both cases, traffic is OpenAI-shaped JSON carrying model ID, messages, and generation parameters.
Cluster placement and VPC isolation: Inside the VPC, workloads run on DOKS. One cluster per VPC can host multiple Dedicated Inference deployments, each isolated by a Kubernetes namespace. Desired gateway and model wiring is expressed as Custom Resources (CRDs—Custom Resource Definitions): declarative objects you kubectl apply (or the platform applies for you) instead of imperative scripts.
Inference Gateway and Kubernetes Gateway API: After the NLB, traffic hits the Inference Gateway, implemented with the upstream Kubernetes Gateway API—the community standard for describing HTTP/TLS routing into a cluster.
Gateway API Inference Extension (inference-aware routing): Below the gateway, the Gateway API Inference Extension teaches routing about inference signals: queue depth, replica health, and KV cache affinity (preferring a replica that already holds key/value tensors for a reusable prompt prefix so work is not recomputed from scratch). KV cache is the saved attention state for prior tokens; inference-aware routing is deliberately not simple round robin, because the cheapest replica is often the one that already cached your prefix.
Endpoint Picker: On CPU nodes, the Endpoint Picker is the component that talks to the Inference Extension and selects which GPU replica should receive each request.
Model Service and inference pools: On GPU nodes, the Model Service—backed by inference pools in configuration—runs your model replicas (distinct pods/processes that can serve the same model ID). Each replica reports load, KV, and cache metadata upstream so the Endpoint Picker’s choices stay accurate through rollouts, crashes, and autoscaling events. Replica is a horizontally scaled copy of the same model server; pool is the grouping of those replicas for routing and capacity.
Dedicated Inference is aimed at builders who already know they need GPUs, but who would rather not become a full-time inference platform team:
Inference is no longer a novelty layer; it is part of the core application stack. That shift raises the bar for reliability, performance, and cost predictability. Dedicated Inference is for teams that need production-grade, dedicated GPU inference with a managed path from model selection to a stable endpoint—so you spend engineering cycles on products and prompts, not on reinventing the serving platform.


