AI/ML Technical Content Strategist

LTX-2 has proven already to be one of the most exciting projects in Computer Vision. With their promise, which so far has been kept, to release iterative updates of their existing model suite, they have ushered in a revolution for low-cost video generation. This has been shown demonstrably by the awesome new model, LTX-2.3.
In this follow-up to our introduction to LTX-2, we are going to show how you can use LTX-2.3 to create even more complicated, expressive, and versatile videos than ever before with open-source technologies. We will start with a brief overview of what’s new in LTX-2.3, before jumping into a step-by-step demo on running LTX-2.3 using the ComfyUI and a DigitalOcean GPU Droplet.
LTX-2.3 is the iterative step forward from LTX-2 from Ligthtricks. LTX-2.3 was released with a plethora of improvements: namely in prompt adherence and audio. In this section, we will outline each of the reported improvements in LTX-2.3, and discuss what they mean for generating your own videos.
To get started with LTX-2.3, the first thing we need is sufficient GPU computing power to run the models. We recommend sourcing this power from the Cloud, somewhere like DigitalOcean. With DigitalOcean’s GPU Droplets, we can get our GPU power anywhere with internet connection & access to some of the most powerful and versatile machines available for AI. Create an account and login to get access to your machine as needed.
Once you have logged in, navigate to the “Manage” drop-down menu in the left-hand sidebar of the DigitalOcean dashboard, and select GPU Droplets. Once on the GPU Droplet page, search for and click the button that says “Create GPU Droplet”. From there, choose the Data Center region that is best for your location, and then select a type of GPU. We recommend an H100 or H200 at least for this task. Add an SSH key (this is critical), and create the machine.
SSH into your GPU Droplet from your local machine. From there, navigate to the working directory of your choice. With that, we are ready to begin setting up the ComfyUI.
To get started with LTX-2.3, we first need the requisite model files. We are going to use the base template provided by the Comfy Org for this, so the following series of downloads will correctly fill the model directories we are using with the required files. Paste the following into your remote machine terminal:
git clone https://github.com/Comfy-Org/ComfyUI
cd ComfyUI
python3 -m venv venv
source venv/bin/activate
pip install -r requirements.txt
cd models/checkpoints
wget https://huggingface.co/Lightricks/LTX-2.3-fp8/resolve/main/ltx-2.3-22b-dev-fp8.safetensors
cd ../text_encoders/
wget https://huggingface.co/Comfy-Org/ltx-2/resolve/main/split_files/text_encoders/gemma_3_12B_it_fp4_mixed.safetensors
cd ../loras/
wget https://huggingface.co/Lightricks/LTX-2.3/resolve/main/ltx-2.3-22b-distilled-lora-384.safetensors
wget https://huggingface.co/Comfy-Org/ltx-2/resolve/main/split_files/loras/gemma-3-12b-it-abliterated_lora_rank64_bf16.safetensors
cd ../latent_upscale_models/
wget https://huggingface.co/Lightricks/LTX-2.3/resolve/main/ltx-2.3-spatial-upscaler-x2-1.0.safetensors
python main.py
Save the output. Then, get your machine’s Public IPv4 address, and, in a separate terminal window on your own machine, paste the following:
ssh -N -L 8188:127.0.0.1:8188 root@<your remote machine’s public IPv4 address>
Now we can take the output from the first terminal window and open the address in our local machine’s browser.
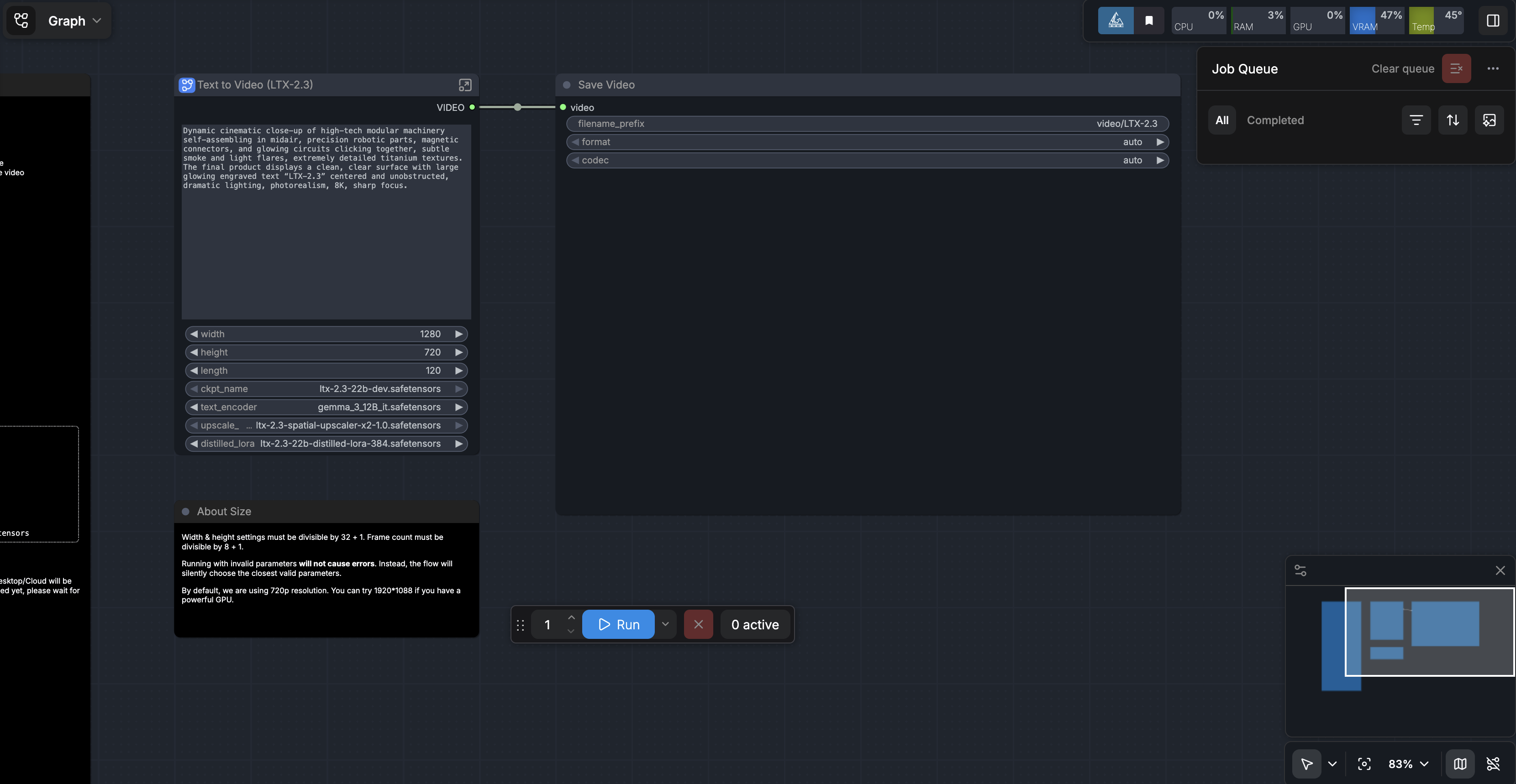
We have a template link you can access. Download the template, and upload it to the ComfyUI. If everything worked, it should look like this.

Then, when you run the prompt you should get a video like the following (but with sound):

From here, you are free to try and test the limits of LTX-2.3! We recommend testing your old LTX-2 prompts against the new model, testing the improved image-to-video capabilities, and taking full advantage of the speed and efficiency of the LTX-2.3 model using the GPU Droplet at your disposal. In our experience so far, LTX-2.3 is excellent for animating static images for media purposes, and creating wholesale videos from scratch in various styles like anime or cinematic realism.
LTX-2.3 represents a meaningful step forward for open-source video generation, bringing higher fidelity, stronger prompt control, and more reliable audio into a workflow that is increasingly practical for real-world use. When paired with DigitalOcean GPU Droplets, what was once limited to large research teams or expensive proprietary tools is now accessible to individual developers, creators, and small teams. The combination of powerful cloud hardware and flexible tooling like ComfyUI creates an environment where experimentation is fast, scalable, and relatively affordable.
More importantly, LTX-2.3 signals where this space is heading: toward models that can reliably translate complex creative intent into polished, production-ready video. Whether you are animating still images, prototyping visual ideas, or building entirely new forms of media, the barrier to entry continues to drop. As these models improve and infrastructure becomes even more efficient, we are quickly approaching a future where high-quality video generation is as routine as image generation is today.
Thanks for learning with the DigitalOcean Community. Check out our offerings for compute, storage, networking, and managed databases.
This textbox defaults to using Markdown to format your answer.
You can type !ref in this text area to quickly search our full set of tutorials, documentation & marketplace offerings and insert the link!
Reach out to our team for assistance with GPU Droplets, 1-click LLM models, AI Agents, and bare metal GPUs.
Get paid to write technical tutorials and select a tech-focused charity to receive a matching donation.
Full documentation for every DigitalOcean product.
The Wave has everything you need to know about building a business, from raising funding to marketing your product.
Stay up to date by signing up for DigitalOcean’s Infrastructure as a Newsletter.
New accounts only. By submitting your email you agree to our Privacy Policy
Scale up as you grow — whether you're running one virtual machine or ten thousand.
From GPU-powered inference and Kubernetes to managed databases and storage, get everything you need to build, scale, and deploy intelligent applications.