By Adrien Payong and Shaoni Mukherjee

Traditional AI agents use short-term context (aka the current conversation window) and often forget previous sessions after a chat ends. But what if we could give agents long-term memory? Building agents with memories of user preferences, facts, and history allows us to build more personalized and capable agents. This can be done by combining LangGraph – a stateful graph-based agent framework – with Mem0, a purpose-built memory layer. Using memories, an LLM agent can “remember” past information and leverage it.
When combining LangGraph with Mem0, you get context-aware agents. Since Mem0 will store and retrieve memories, each new session with LangGraph can add a summary of relevant previous interactions to the prompt. This allows building agents that can have longer, more personal, coherent conversations with users over time. In this article, we cover the main types of memory, walk through the LangGraph+Mem0 workflow, provide code examples, compare different memory strategies (rag vs memory), and discuss things to consider at scale (vector DBs, privacy, cost).
AI agents use different memory types depending on scope:
In short, short-term memory handles the current conversation, RAG augments with external data, and long-term memory (Mem0) provides a continuity of user-specific context.
LangGraph is a framework for building stateful graph-based agents. Instead of a linear chain, a LangGraph lets you construct nodes and edges that represent your agent’s workflow. Nodes handle small pieces of functionality, such as calling an LLM, performing calculations, or retrieving data from memory, and then return their updated state. Edges are conditionally executed based on the current state and are responsible for routing flow between nodes. There is a central StateGraph object that maintains the agent’s shared state throughout the workflow. Key points about LangGraph:

Mem0 is a persistent memory solution for AI agents. Think of it as a semantic memory layer: Mem0 extracts, stores, and retrieves information from conversations & facts you tell it about your users. Mem0 is not an LLM. It is a database + search layer built specifically for “AI memory”. Key features of Mem0 include:
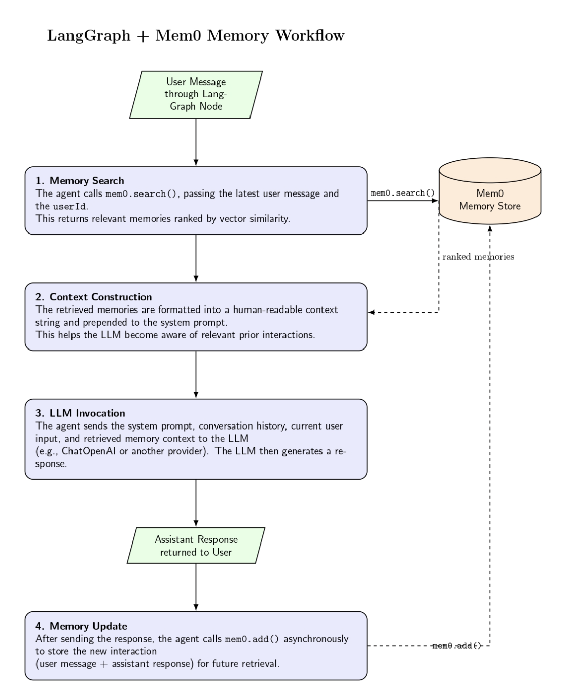
Bringing it all together, the integration follows a clear flow:

LangGraph maintains state across iterations, and Mem0 persists long‑term storage. Below is a code sketch example:
def chatbot(state: State):
messages = state["messages"]
user_id = state["mem0_user_id"]
try:
# 1. Retrieve relevant memories with user filter
memories = mem0.search(
messages[-1].content,
filters={"user_id": user_id},
version="v2"
)
memory_list = memories.get('results', [])
# 2. Build context string
context = "Relevant information from previous conversations:\n"
for memory in memory_list:
context += f"- {memory['memory']}\n"
# 3. Prepend system message
system_message = SystemMessage(content=f"""
You are a helpful assistant. Use the provided context to personalize your response.
{context}
""")
full_messages = [system_message] + messages
# 4. Generate response
response = llm.invoke(full_messages)
# 5. Store interaction with explicit user_id
interaction = [
{"role": "user", "content": messages[-1].content},
{"role": "assistant", "content": response.content}
]
mem0.add(interaction, filters={"user_id": user_id})
return {"messages": [response]}
except Exception as e:
# Fallback without memory
response = llm.invoke(messages)
return {"messages": [response]}
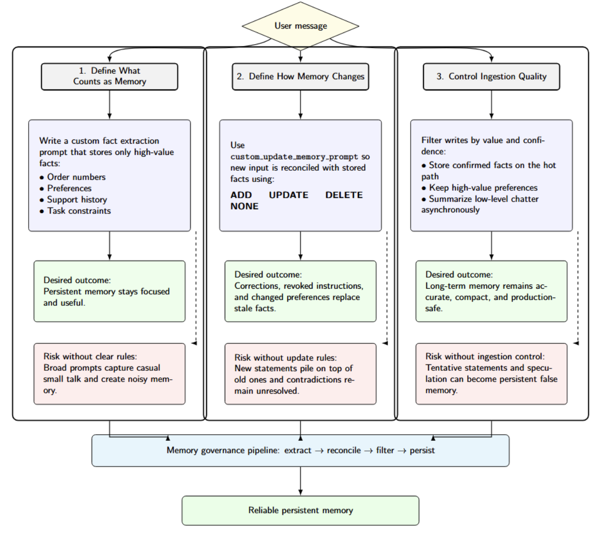
This diagram illustrates conceptual memory architecture at a high level for AI applications. Reliable persistent memory is built through three controls: defining what should be stored, specifying how memory should be updated over time, and filtering writes to preserve accuracy and usefulness.

First, define what counts as memory. Mem0’s framework for writing custom fact extraction prompts encourages you to clearly define exactly what facts should be stored. This is valuable if you want order numbers, preferences, support history, or task constraints written to persistent memory, but don’t want casual small talk entering long-term storage. The documentation clearly explains how broad prompts lead to noisy memory.
Second, define how memory changes over time. Mem0 also provides a configurable custom_update_memory_prompt instructing the LLM to choose among ADD, UPDATE, DELETE, or NONE actions when new facts must be reconciled with existing memory. Without this level of instruction, when users correct themselves, change preferences, or revoke earlier instructions, the system will simply layer stale facts on top of each other indefinitely.
Third, control ingestion quality. Uncontrolled writing can store speculation as fact. For example, if an AI assistant stores every user message without filtering, temporary questions, misunderstandings, or incomplete information may become permanent memory entries. This can lead to incorrect assumptions in future interactions. A healthy production practice is to store only verified facts and important preferences in real time, while processing less critical conversational data asynchronously.
Integrating long‑term memory into an agent introduces trade‑offs:
Understanding these trade‑offs will help you design a memory system that balances performance, cost, and user experience.
Here’s a quick-start guide to connect Mem0 to LangGraph. This is a summary of the official documentation with some tips on how to optimize it.
Install the required libraries:
pip install langgraph langchain-openai mem0ai python-dotenv
Create a .env file with your API keys:
OPENAI_API_KEY=sk-your-openai-key
MEM0_API_KEY=your-mem0-key
Set the embedding provider, model, and dimensions based on your preference.
Create a State class that holds the conversation messages and a user ID. Initialize StateGraph and define the chatbot node:
import os
from typing import Annotated, TypedDict, List
from dotenv import load_dotenv
from langgraph.graph import StateGraph, START
from langgraph.graph.message import add_messages
from langchain_openai import ChatOpenAI
from langchain_core.messages import SystemMessage, HumanMessage, AIMessage
from mem0 import MemoryClient
load_dotenv()
class State(TypedDict):
messages: Annotated[List[HumanMessage | AIMessage], add_messages]
mem0_user_id: str
llm = ChatOpenAI(model="gpt-4o")
mem0 = MemoryClient() # No API key needed for local/serverless mode
graph = StateGraph(State)
The above code:
You will define the chatbot function as shown earlier to search for memories, build context, generate a response, and store the interaction.
Add the chatbot node and edges:
graph.add_node("chatbot", chatbot)
graph.add_edge(START, "chatbot")
graph.add_edge("chatbot", "chatbot")
compiled_graph = graph.compile()
The above code builds a basic LangGraph workflow that has the chatbot node set as the starting execution point. It specifies the chatbot function as the primary step to run and then loops back to itself for each turn of conversation; finally graph.compile() translates that graph definition into an executable app.
Write a run_connversation function that streams events from the compiled graph:
def run_conversation(user_input: str, mem0_user_id: str):
config = {"configurable": {"thread_id": mem0_user_id}}
state = {"messages": [HumanMessage(content=user_input)], "mem0_user_id": mem0_user_id}
for event in compiled_graph.stream(state, config, stream_mode="values"):
last_message = event["messages"][-1]
if isinstance(last_message, AIMessage):
return last_message.content
# Main interaction loop
def main():
user_id = input("Enter your user ID: ")
print("Chatbot ready! Type 'quit' to exit.")
while True:
user_input = input("\nYou: ")
if user_input.lower() == 'quit':
break
response = run_conversation(user_input, user_id)
print(f"Bot: {response}")
The code executes the chatbot, passing the user’s message, assembling the root conversation state, and streaming through the compiled LangGraph workflow to receive the AI’s response. The main() function creates a basic command-line chat loop, prompting the user for input and displaying the bot’s response until the user types to quit.
Deploy the agent in your preferred environment. Store memories in a vector database (pgvector, Pinecone, Weaviate, etc). Keep track of memory growth. Adjust cleanup frequencies. Tune retrieval settings to balance personalization, relevance, and system performance.
There are a few things you may want to think about when running a LangGraph+Mem0 agent in production:
| Topic | Main idea | Practical notes |
|---|---|---|
| Vector Database | Mem0 uses SQLite by default for quick testing, but production systems usually need a vector database. | Ensure the database has an index on user_id. Managed options such as Mem0 Cloud can handle this, while self-hosting is also possible. The database choice, such as Qdrant or Pinecone, affects cost, speed, and available features. |
| Data Privacy & Retention | Memory systems store user data, so privacy and retention must be handled carefully. | Encrypt sensitive fields when needed, remove memories after a defined period, and obtain user consent before storing personal data. Mem0 APIs can help delete or export data. DigitalOcean VPC can improve protection for the vector store. |
| Cost & Performance | Adding memory lowers LLM token usage because prompts stay smaller, but it introduces database lookups. | Semantic search is usually very fast and can be batched. Mem0 reports about 90% token savings and 91% lower p95 latency versus a full-context method. Benchmark your own LLM setup to confirm latency. |
| Reliability | The memory database and LangGraph state should be designed for fault tolerance. | Use LangGraph checkpoints to recover from crashes and maintain backups for memory storage. As the vector database grows, monitor usage and plan for scaling. |
| Security | The Mem0 API key and database must be protected. | Restrict write access so only the agent can modify memory. In multi-agent or multi-tenant systems, isolate namespaces to improve security and separation. |
Pairing LangGraph with Mem0 is one potential path towards transitioning from session-based agents to agents with persistent, long-lived memory scoped to individual users. LangGraph offers structured orchestration and short-lived conversation state management, while Mem0 enables persistent semantic memories that can be retrieved across sessions to increase continuity, personalization, and relevance. Carefully architected (e.g., selective extraction and retention, privacy controls, retrieval settings, etc.), this combined approach enables developers to create more powerful agents that remain efficient at scale, without relying on inflated chat history or generic document retrieval.
In addition to local examples, a production-ready memory architecture also requires deployment infrastructure. DigitalOcean’s Langchain gradient integration allows connecting LangChain-powered workflows to the Gradient AI Platform. This provides developers with access to various models using GPU-accelerated serverless inference with a path to scale AI apps beyond the prototype phase.
Thanks for learning with the DigitalOcean Community. Check out our offerings for compute, storage, networking, and managed databases.
I am a skilled AI consultant and technical writer with over four years of experience. I have a master’s degree in AI and have written innovative articles that provide developers and researchers with actionable insights. As a thought leader, I specialize in simplifying complex AI concepts through practical content, positioning myself as a trusted voice in the tech community.
With a strong background in data science and over six years of experience, I am passionate about creating in-depth content on technologies. Currently focused on AI, machine learning, and GPU computing, working on topics ranging from deep learning frameworks to optimizing GPU-based workloads.
This textbox defaults to using Markdown to format your answer.
You can type !ref in this text area to quickly search our full set of tutorials, documentation & marketplace offerings and insert the link!
Reach out to our team for assistance with GPU Droplets, 1-click LLM models, AI Agents, and bare metal GPUs.
Get paid to write technical tutorials and select a tech-focused charity to receive a matching donation.
Full documentation for every DigitalOcean product.
The Wave has everything you need to know about building a business, from raising funding to marketing your product.
Stay up to date by signing up for DigitalOcean’s Infrastructure as a Newsletter.
New accounts only. By submitting your email you agree to our Privacy Policy
Scale up as you grow — whether you're running one virtual machine or ten thousand.
From GPU-powered inference and Kubernetes to managed databases and storage, get everything you need to build, scale, and deploy intelligent applications.